this post was submitted on 17 Oct 2025
1504 points (99.3% liked)

linuxmemes

27877 readers
259 users here now

Hint: :q!


Sister communities:


Community rules (click to expand)

1. Follow the site-wide rules

2. Be civil
  • Understand the difference between a joke and an insult.
  • Do not harrass or attack users for any reason. This includes using blanket terms, like "every user of thing".
  • Don't get baited into back-and-forth insults. We are not animals.
  • Leave remarks of "peasantry" to the PCMR community. If you dislike an OS/service/application, attack the thing you dislike, not the individuals who use it. Some people may not have a choice.
  • Bigotry will not be tolerated.
  • 3. Post Linux-related content
  • Including Unix and BSD.
  • Non-Linux content is acceptable as long as it makes a reference to Linux. For example, the poorly made mockery of sudo in Windows.
  • No porn, no politics, no trolling or ragebaiting.
  • 4. No recent reposts
  • Everybody uses Arch btw, can't quit Vim, <loves/tolerates/hates> systemd, and wants to interject for a moment. You can stop now.
  • 5. πŸ‡¬πŸ‡§ Language/язык/Sprache
  • This is primarily an English-speaking community. πŸ‡¬πŸ‡§πŸ‡¦πŸ‡ΊπŸ‡ΊπŸ‡Έ
  • Comments written in other languages are allowed.
  • The substance of a post should be comprehensible for people who only speak English.
  • Titles and post bodies written in other languages will be allowed, but only as long as the above rule is observed.
  • 6. (NEW!) Regarding public figuresWe all have our opinions, and certain public figures can be divisive. Keep in mind that this is a community for memes and light-hearted fun, not for airing grievances or leveling accusations.
  • Keep discussions polite and free of disparagement.
  • We are never in possession of all of the facts. Defamatory comments will not be tolerated.
  • Discussions that get too heated will be locked and offending comments removed.
  • Β 

    Please report posts and comments that break these rules!


    Important: never execute code or follow advice that you don't understand or can't verify, especially here. The word of the day is credibility. This is a meme community -- even the most helpful comments might just be shitposts that can damage your system. Be aware, be smart, don't remove France.

    founded 2 years ago
    MODERATORS
     

    Does lemmy have any communities dedicated to archiving/hoarding data?

    you are viewing a single comment's thread
    view the rest of the comments
    [–] SARGE@startrek.website 16 points 2 weeks ago (3 children)

    I would love to have a small Wikipedia browser that can survive the apocalypse.

    E-ink display, mini keyboard and touchpad, multiple ways/ports to transfer info, All wrapped up in a heavy duty equipment case that's able to survive a building collapses and burns in an earthquake, that's shielded from EMP.

    [–] BeigeAgenda@lemmy.ca 17 points 2 weeks ago

    You mean like the wiki reader:

    I used it as an ebook reader until the screen gave out.

    [–] Chingzilla@lemmy.world 15 points 2 weeks ago

    Sounds like the beginning of a proper Hitchhikers Guide to the Galaxy.

    Actually having something telling me Don't Panic is big friendly letters would help my mental health...

    [–] IcedRaktajino@startrek.website 8 points 2 weeks ago* (last edited 2 weeks ago) (1 children)

    I would love to have a small Wikipedia browser that can survive the apocalypse.

    I've got the full 120 GB Wikipedia dump running in Kiwix on a Raspberry Pi Zero. Works great (surprisingly)

    E-ink display, mini keyboard

    Have been using a Minimal Phone for a few months now which has both of those. Can connect to the Pi easily.

    multiple ways/ports to transfer info,

    Add a USB-C hub (or add a hub to the Pi) and you're set

    All wrapped up in a heavy duty equipment case that's able to survive a building collapses and burns in an earthquake, that's shielded from EMP.

    And that's where I'm limited - My 3D printer can only do so much lol. πŸ˜†

    I've been working on a side project this week with a Orange Pi Zero 2W (Pi Zero "clone" but with better specs). It's got the Kiwix+Wikipedia like my older Pi (described above) plus a bunch of other neat stuff. It's kind of a combination travel router, portable web app server, party box, and extremely over-engineered bluetooth speaker all-in-one. Hoping to put together a show-and-tell post about it when I get the last of it squared away.

    [–] wookiepedia@lemmy.world 3 points 2 weeks ago (1 children)

    Very interested in your setup for that opi2w. I have one that is being retired from pihole duty that I'll be doing similar to. Also want to add an sdr to it so it can pull ghostnet js8call and the like.

    [–] IcedRaktajino@startrek.website 3 points 2 weeks ago* (last edited 2 weeks ago)

    Ooh, I haven't tried RTL-SDR on it yet, but I think I'm nearing capacity on what it can do at once lol.

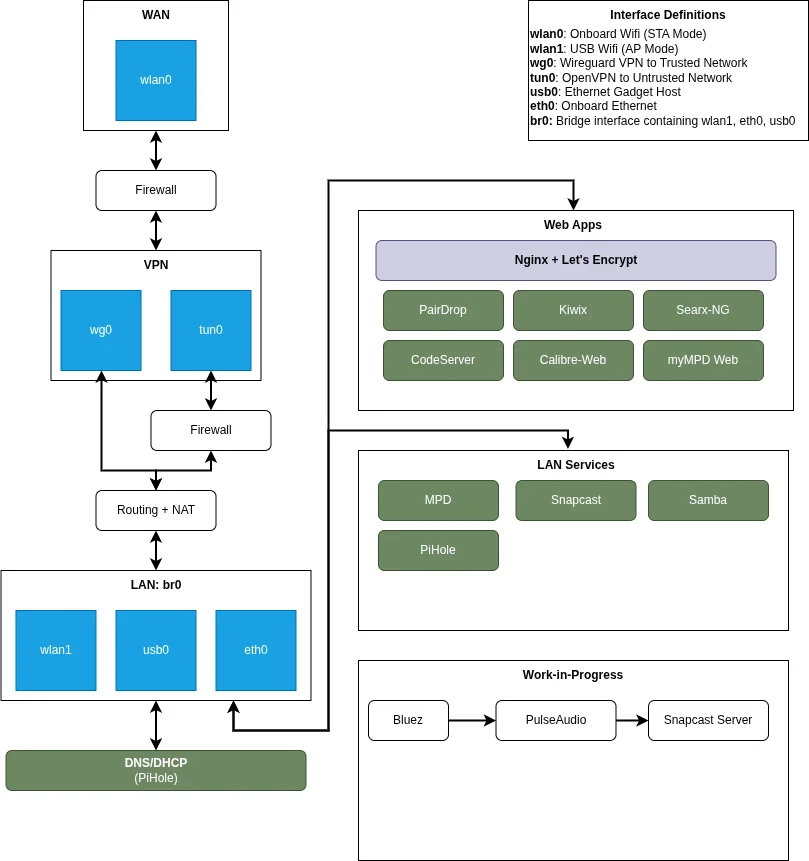
    Here's the block diagram for it (in spoiler below). Everything's up and running except the Bluetooth Receiver -> Snapcast (it works on the bench but I don't have the scripting/automation done yet). I'm also adding an SMA connector for an external antenna, but the new base part is still printing. Photo shows it "as is" of this writing.

    SSL for the web apps was a PITA since I wanted real certs. Had to make a wildcard domain under my main hobby domain, so all my apps are like "https://{APP_NAME}.mobile.mydomain.xyz/"

    As soon as I can get the Bluetooth + Pulseaudio scripting done, I'm gonna try to do a write up and maybe a show/tell post.

    Block Diagram

    Current Case